# aiSuite New Year Release 2026

Januar 2026

Zum Jahreswechsel haben wir bei Kauz nochmal Vollgas gegeben, um Ihnen den Start ins neue Jahr mit innovativen Features zu erleichtern. Das Neujahrsrelease 2026 bringt Ihnen nicht nur leistungsfähigere KI-gestützte Analysemöglichkeiten, sondern auch zahlreiche Verbesserungen im aiWorkplace, ein frisches Design und neue Integrationen in die aiWorkflows.

Wie immer unterstützt Sie unser Customer Success-Team gerne persönlich bei allen Fragen.

# aiStudio

# KI-gestützte Auswertung von Konversationen

Mit dem neuen Conversation Labeler bietet aiStudio jetzt die Möglichkeit, Ihre Chatbot-Konversationen automatisch und flexibel auszuwerten. Definieren Sie individuelle Kategorien und Labels – maßgeschneidert über Prompts –, um Gesprächsverläufe nach relevanten Themen, Stimmungen oder Anliegen zu klassifizieren.

KI-gestützte Auswertung der geführten Konversationen
KI-gestützte Auswertung der geführten Konversationen

Starten Sie die Analyse für bis zu 5000 Konversationen pro Monat und behalten Sie die Historie aller Analyseprozesse im Blick. Die nahtlose Integration in den Conversation Viewer ermöglicht Ihnen:

  • Labels in der Konversationsliste anzuzeigen (mit praktischem Toggle)
  • Labels für ausgewählte Gespräche zu bearbeiten
  • gezielt nach bestimmten Labels zu filtern

Ihr direkter Mehrwert: Sie erkennen auf einen Blick, wie Ihre Nutzer*innen den Chatbot nutzen, identifizieren KI-gestützt häufige Anliegen und Verbesserungspotenziale und optimieren die Qualität Ihrer Bot-Antworten datengestützt.

Mehr erfahren: Conversation Labeler Dokumentation .

# Verbesserungen im Crawling und Datenimport

Das Crawling und der Datenimport für Ihren Chatbot wurden umfassend weiterentwickelt. Mit der neuen Release-Option für das Recrawling können aktualisierte Webseiten-Inhalte jetzt auf Wunsch auch bei größeren Abweichungen ohne manuelle Qualitätsprüfung automatisch veröffentlicht werden.

Die Textextraktion wurde besonders für komplexe Webseiten verbessert: Inhalte aus Akkordeon-Elementen und Links werden zuverlässig extrahiert. Auch geschützte Bereiche Ihrer Website lassen sich dank Authentifizierung problemlos einbinden. Neu ist außerdem die Unterstützung von Webseiten mit der Endung .md (Markdown), sodass auch diese Inhalte automatisch übernommen werden.

Auch das Dokumentenparsing wurde deutlich verbessert. Einzelne PDF-Seiten können nun als Bilder analysiert werden, was ideal bei schwierig zu extrahierendem Text oder aufwändigem Layout ist. Die Behandlung von Zahlenfolgen mit mehr als 19 Ziffern ist optimiert, sodass diese nicht mehr als Text vektorisiert werden und keine Suchergebnisse verfälschen. Außerdem ist die Textextraktion aus Excel-Dateien deutlich effizienter geworden, was vor allem beim Import umfangreicher Tabellen Zeit spart.

Der Datenparser von Kauz.ai ermöglicht durch gezielte Analysemethoden auch die Verarbeitung komplexer Datentypen und Inhalte. So erhalten Ihre Nutzer*innen jederzeit präzise, aktuelle und verlässliche Antworten. Das trägt dazu bei, Vertrauen aufzubauen und macht Ihren Chatbot zu einer zentralen und aktuellen Informationsquelle.

Mehr dazu: Dokumentation Chunking-Konfigurationen

# aiWorkplace

# Prompt-Bibliothek für bewährte Prompts

Die neue Prompt-Bibliothek im aiWorkplace macht das Arbeiten mit Prompts besonders effizient. Häufig genutzte Prompts können zentral gespeichert, flexibel verwaltet und thematisch organisiert werden. Besonders praktisch: Variablen innerhalb eines Prompts lassen sich vor der Nutzung dynamisch befüllen, sodass Sie standardisierte Textbausteine auf individuelle Situationen anpassen können.

Dank der übersichtlichen Ordnerstruktur behalten Sie den Überblick und können Prompt-Ordner nach Bedarf mit Kolleg*innen teilen. So profitieren alle von bewährten Arbeitsvorlagen und tauschen Know-how unkompliziert aus. Prompts lassen sich direkt aus laufenden Chats abspeichern und über die Bibliothek per Klick in neue oder bestehende Unterhaltungen einfügen.

Prompt direkt aus der Prompt-Bibliothek in einen neuen Chat einfügen
Prompt direkt aus der Prompt-Bibliothek in einen neuen Chat einfügen

Die aiWorkplace Prompt-Bibliothek erleichtert das Teilen von Vorlagen und erleichtert den KI-Einstieg auch für unerfahrene Nutzer*innen.

Mehr erfahren: Prompt-Bibliothek Dokumentation

# Individuelle Anweisungen für Projekte

Im aiWorkplace werden Projekte jetzt nicht nur noch übersichtlicher angezeigt, sondern Sie können auch ganz gezielt Anweisungen für jedes Projekt hinterlegen.

Das neue Anweisungen-Feature ermöglicht es, projektspezifische Vorgaben festzulegen, zu ändern und zu speichern. Alle Anweisungen werden beim Arbeiten im jeweiligen Projekt automatisch in Ihren Chat einbezogen. So reagiert das LLM kontextsensitiv, etwa unter Berücksichtigung von Projektanforderungen, spezifischen Arbeitsweisen oder branchenspezifischen Fachtermini.

Anweisungen für ein Projekt hinzufügen
Anweisungen für ein Projekt hinzufügen

Gerade im Unternehmenskontext bedeutet das: Jede Aufgabe profitiert von passgenauen KI-Antworten, die den jeweiligen Kontext stets berücksichtigen.

Mehr erfahren: Dokumentation zu Projekten .

# Arbeiten mit SharePoint, Google und Kencube

Mit den neuesten Erweiterungen können Sie jetzt Dokumente aus SharePoint und Google Drive direkt im aiWorkplace-Chat nutzen. Inhalte aus Ihren Unternehmensdokumenten sind auf diese Weise direkt im Chat verfügbar und können ohne Medienbruch als Grundlage für Ihre Wissensarbeit verwendet werden. Mehr dazu: Dateiupload Dokumentation .

Zusätzlich können Sie Kencube, das soziale Intranet, als Wissensquelle anbinden und der KI zugänglich machen. Mitarbeitende haben Zugriff auf die interne Wissensbasis und können diese direkt im Chat nutzen. Zugriffsbeschränkungen werden sicher und individuell berücksichtigt. Mehr dazu: Dokumentation Unternehmenswissenssuche , Kencube-Website.

Toolauswahl „Unternehmenswissenssuche“ für die Suche in Kencube
Toolauswahl „Unternehmenswissenssuche“ für die Suche in Kencube

Der aiWorkplace bietet eine zentrale, sichere und KI-gestützte Anlaufstelle, um alle relevanten Unternehmensinformationen zugänglich zu machen.

Sie möchten weitere Systeme anbinden? Sprechen Sie gerne mit Ihrer Kauz.ai-Projektleitung!

# Usability-Verbesserungen: Python-Library, Chat und Dashboard

Mit dem neuen Python-Library-Update profitieren Nutzer*innen von einer überarbeiteten, performanten Ausführung von Python-Code im aiWorkplace. Mehrfachausführungen sind nun sekundenschnell möglich, eine dialogbasierte Vorschau für Code, Ergebnisse und Bilder, sowie eine direkte Syntaxprüfung stehen bereit. Fehlerhafte Codeausführungen werden detailliert gemeldet und können vom System automatisch korrigiert werden. Die Ausführung ist jetzt so schnell und robust wie nie, wie ein interner Test zeigte: 20 parallele Diagramme werden in unter 15 Sekunden erzeugt.

Unterschiedliche Grafiken, erstellt mit dem Python-Tool
Unterschiedliche Grafiken, erstellt mit dem Python-Tool

Auch die Chat-Funktion wurde verbessert: Neue Visibility-Icons zeigen sofort, ob ein Chat öffentlich oder privat ist.

Das Nutzungs-Dashboard bietet jetzt vereinfachte Tagesübersichten, klarere Visualisierungen der Modellnutzung (Kreis- und Balkendiagramme) und eine durch Regression berechnete Trendlinie für die Analyse Ihrer Nutzungsdaten.

# aiWorkflows

# Neues Design und viele neue Tool-Funktionen

COMING SOON

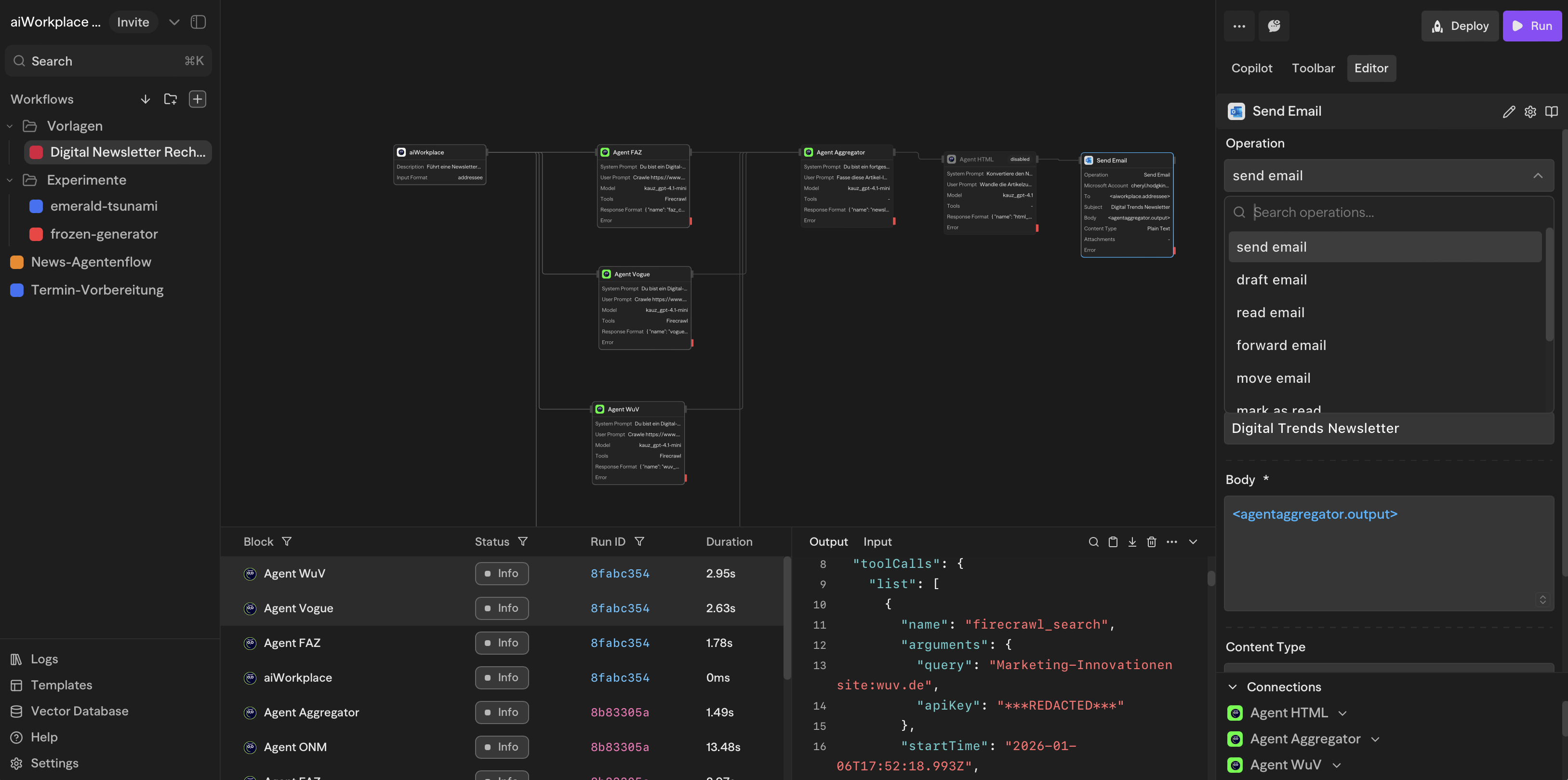
Für den aiWorkflowDesigner erwartet Sie demnächst ein umfassend überarbeitetes Design: Die Oberfläche präsentiert sich schlanker und strukturierter dank übersichtlicher Blöcke, einem Editor in der Seitenleiste und transparenten Logs. Neben dem neuen Look sind viele zusätzliche Integrationen mit Tool-Aktionen verfügbar, unter anderem für E-Mails.

Neue Oberfläche des aiWorkflowDesigners
Neue Oberfläche des aiWorkflowDesigners

Noch dabei, eigene Workflow-Use Cases zu entwickeln? In unserer nächsten KI Power Hour haben wir unseren Partner KnowSo zu Gast, die einen einfachen, aber wirkungsvollen Workflow mit unserem aiWorkflowBuilder entwickelt haben. Jetzt noch schnell anmelden: Zur KI Power Hour.